Win-Digipet el programa de manejo de maquetas digitales (pág 3)

 

Win-Digipet ofrece en pantalla la información del tren completo, la imagen real del tren con la locomotora y los vagones de los que en este momento está tirando, longitud real de la composición, sentido de marcha y posición actual del tren.

En la imagen, la BR81 saliendo, por la izquierda de la estación, tirando de tres coches que forman un tren de 58,7 cm de longitud. El Trayecto ya está activo, la señal de salida en "verde" y el tren acaba de iniciar la marcha y salida del andén.

infoWD

La ventana de control denominada "Inspector", insertada en el funcionamiento del Automático de Circulaciones, sirve para el control y la supervisión de los diferentes procesos.

Se suministran más de 350 sonidos ferroviarios y algunas secuencias de vídeo que pueden invocarse desde contactos en los Trayectos o bien de forma individual.

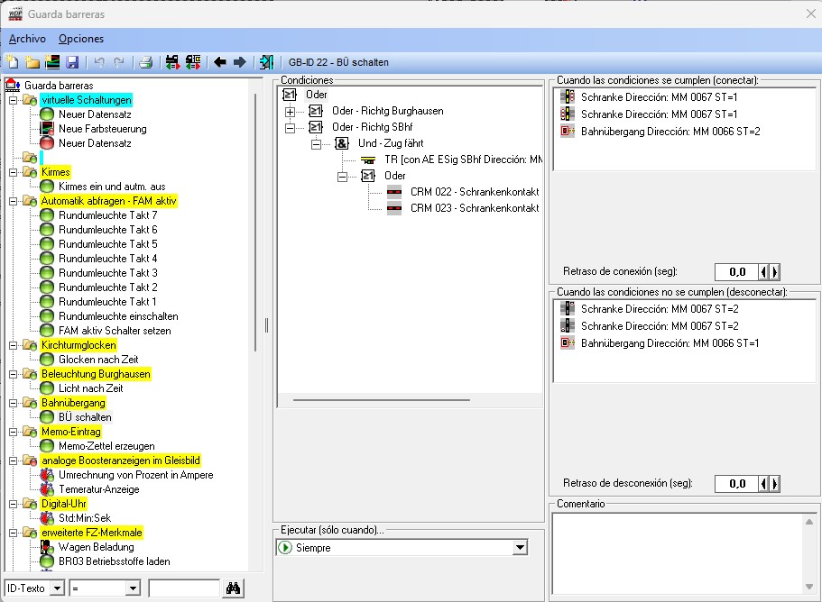
Automatismos independientes del sistema automático de circulación de los trenes mediante el "Guardabareras", por ejemplo el cierre de barreras de un paso a nivel aún cuando se circule en modo manual, el tañido de campanas para "dar las horas" o el encendido de las luces de la estación ligada a la hora del reloj central de Win-Digipet.

En este ejemplo, el "Guardabarreras" controla un paso a nivel de doble vía. Esto lo hace más complejo puesto que se desea que funcione tanto en modo automático como manual, y las barreras solo deben levantarse cuando no se acerque ningún tren por ninguna de las dos vías. Además, controla las luces de San Andres del paso a nivel.

WD2025_Paso

El "Guardabarreras" permite, si se utiliza semafórica RENFE, hacer que las señales se muestren, como en la realidad, según la ocupación de las vías precedentes y la posición de la siguiente señal.

Si se dispone de un sistema "Intellilight" para iluminación cenital de la maqueta, pueden desencadenarse desde el "Guardabarreras", eventos metereologicos a horas determinadas, por ejemplo "tormenta larga los martes a las 11h de la mañana". Esto se añadiría al control día / noche y metereologico que de forma automática realiza el propio Intellilight.

plat

Activación de una parada de emergencia externa desde pulsadores conectados a un retrocontacto, situados en cualquier punto de la maqueta.

Medición de velocidad en Km/h para poder configurar una velocidad de circulación y una velocidad máxima realista en la maqueta.

Monitores de control para todos los artículos electromagnéticos y retrocontactos.

Programación y manejo de la plataforma giratoria digital y de la plataforma deslizante de Märklin. El manejo es posible también realizarlo directamente desde el diagrama de vías.

Soporte al decoder PG-DEC para plataformas giratorias tipo Fleischmann / Märklin. El PG-DEC, permite el uso de la plataforma inteligente como la que muestra la imagen.

Programación y manejo de grúas digitales de Uhlenbrock, Roco, Märklin y Trix.

Sonido multicanal que puede activarse de forma manual, en los Perfiles, en las Secuencias de Trayectos o en el automático de Circulaciones.

Posibilidad de llevar a cabo cambios y ampliaciones en el diagrama de vías y en los Trayectos en cualquier momento y rápidamente.

Presentación de la información, si se desea, en dos monitores.

Posibilidad de imprimir la documentación de los datos de todas las partes del programa.

Utilidad para la realización de copias de seguridad y recuperación de los datos de una maqueta. Pueden utilizarse lapices USB, discos locales, o discos de red.

Win-Digipet da soporte hasta a doce sistemas digitales simultáneos que deberán estar conectados a través de su propio puerto al ordenador. El uso de varias centrales digitales al mismo tiempo hace posible aprovechar toda la velocidad de calculo de los PC's más modernos y dedicar cada central a una tarea diferente.

Win-Digipet da soporte también a las diferentes versiones de la Central Station de Märklin en modo mfx auténtico con reconocimiento automático de locomotora. Incluye un asistente para la conexión guiada entre la CS y el PC.

Win-Digipet da soporte a los sistemas de Trix y Rautenhaus, así como el Switch-COM, la Tams, el Twin-Center de Fleischmann, y las diferentes consolas digitales Ecos de ESU.

Win-Digipet da soporte al sistema Lenz Digital Plus y Lenz Li-USB, así como al Z21 de Roco / Fleischmann.

Win-Digipet da soporte al sistema LocoNet original de Uhlenbrock para la familia Intellibox y la familia DAISY

Win-Digipet da soporte al sistema InfraCar para el manejo por infrarrojos de coches dotados de decoder digital.

Win-Digipet es el sistema más utilizado para el manejo de maquetas digitales. El programa dispone de menús en castellano o catalán a elegir y se acompaña de un manual completo en español.

Win-Digipet da soporte a la IntelliboxIR con protocolo expandido.

Win-Digipet da soporte a la Intellibox BASIC la Intellibox II la Intellibox 3 y la IB-Com vía USB. También a la central DAISY II empleando un interface Uhlenbrock LocoNet 63130.

Con reconocimiento automático de número de tren (dirección digital) mediante LISSY o MARCo, si se activa RailCom.

Win-Digipet da soporte al HSI-s88, en su versión USB, que permite una rápida lectura de retromódulos, independiente de la central y con su propio puerto al PC. Especialmente indicado en maquetas medias y grandes para obtener una gestión más exacta de los trenes.

Con estas centrales, actualización permanente en la pantalla ordenador del estado de los artículos electromagnéticos y las locomotoras.


WD2018_10

Control de la maqueta y los trenes desde una tablet o un teléfono móvil (apple o android). Conexión con Win-Digipet en el PC mediante el wifi local. La imagen superior muestra una captura de pantalla de móvil android. A la derecha de la pantalla el menú de selección para elegir locomotoras y otras opciones. Desde esta pantalla puede accionar los desvíos y señales así como lanzar Trayectos.

Puede hacerlo con cualquier central digital porque es Win-Digipet quien se encarga de gestionar las órdenes recibidas desde el móvil o la tablet. Vista en la pantalla de la posición de los trenes y toda la información del PC.

Posibilidad de tener los "Horarios de llegadas y salidas de la estación" preparados con el "Factor de circulación" en la pantalla.

Puede utilizar la pantalla de la tablet o móvil como central de conducción de una locomotora accediendo a todas sus funciones.

Desde este enlace puede descargar la DEMO de Win-Digipet 2025

Win-Digipet es el programa fácil e intuitivo para el manejo de maquetas digitales !

Inicio de ventas de la versión 2025 a partir del 24 /10 / 2025. Los updates se servirán por riguroso orden de entrada de la solicitud y pago del importe.

Quiero adquirir Win-Digipet: Win-Digipet 2025 Premium y Win-Digipet 2025 Small puede adquirirlos en las mejores tiendas de modelismo o en nuestra tienda on-line.

Tengo la versión 2021 Premium y quiero adquirir Win-Digipet 2025 Premium: Puede hacer el Update a Win-Digipet 2025 Premium más económico. Solo 128,00 € más gastos. Más información y solicitud on-line desde AQUI.

Tengo la versión 2018 Premium y quiero adquirir Win-Digipet 2025 Premium: Puede hacer el Update a Win-Digipet 2025 Premium más económico. Solo 299 € más gastos. Más información y solicitud on-line desde AQUI.

Tengo la versión 2015 Premium y quiero adquirir Win-Digipet 2025 Premium: Puede hacer el Update a Win-Digipet 2025 Premium más económico. Solo 418 € más gastos. Más información y solicitud on-line desde AQUI.

Tengo la versión Win-Digipet 2025 Small y quiero adquirir Win-Digipet 2025 Premium: Puede hacer el Update a Win-Digipet 2025 Premium por solo 359 € más gastos. Más información y solicitud on-line desde AQUI.

Tengo otra versión anterior de Win-Digipet y quiero adquirir Win-Digipet 2025 Premium: Puede hacer el Update a Win-Digipet 2025 Premium por solo 449 € más gastos. Información y solicitud on-line desde AQUI.

 

 

 
Navegación Rápida
[programas] [pág 1] [pág 2]
Página principal